Streamlining Transactions with Sequence Diagram for Online Shopping System: A Comprehensive Guide
Learn how to create a sequence diagram for an online shopping system in this comprehensive guide. Streamline your development process now!
Are you curious about how an online shopping system works behind the scenes? Look no further than the sequence diagram. With this powerful tool, you can visualize the flow of events and interactions between different components of the system, from the user interface to the database. Whether you're a developer, a business analyst, or simply an avid online shopper, understanding sequence diagrams can give you a deeper appreciation for the complexity and sophistication of modern e-commerce platforms. So let's dive in and explore the world of online shopping through the lens of sequence diagrams.
Introduction to Sequence Diagram For Online Shopping System
The online shopping industry has experienced tremendous growth over the years, and as more people choose online shopping as their preferred method of purchasing products, it is essential to understand the process that takes place behind the scenes. A sequence diagram provides a visual representation of how various components of an online shopping system interact with each other. It shows the flow of events between different objects in the system and helps developers identify errors and bottlenecks in the system to ensure that it is reliable and secure.User Registration
One of the first steps in the online shopping process is user registration. The sequence diagram illustrates the steps involved in the registration process, including user input validation, database insertion, and email confirmation. When users register on the website, the system validates their input, ensuring that it meets the required criteria. The user's information is then stored in the database, and an email confirmation is sent to the user to verify their email address.Product Search
Once registered, users can start searching for products on the website. The sequence diagram shows how the user's search query is processed and how results are generated based on the query. When users search for a product, the system retrieves data from the database and generates a list of products that match the user's search criteria.Adding Items to Cart
When a user finds a product they want to purchase, they can add it to their shopping cart. The sequence diagram shows how the product ID is added to the cart object, which is then stored in the database. The system also checks the availability of the product and updates the inventory accordingly.Updating Cart
Users may want to update their cart after adding items to it. The sequence diagram shows how the update process works, including the user input validation, database update, and cart object refresh. When users update their cart, the system validates the input and updates the database accordingly. The cart object is then refreshed to reflect the changes made by the user.Checkout Process
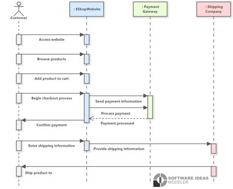
After a user has finished adding items to their cart, they can proceed to the checkout process. The sequence diagram illustrates the various steps involved in the checkout process, including payment authorization, shipping details, and order confirmation. The system verifies the user's payment information and authorizes the payment. It also gathers shipping details from the user and stores them in the database.Payment Authorization
One of the most critical steps in the online shopping process is payment authorization. The sequence diagram shows how the payment gateway interacts with the website to verify the user's payment information and authorize the payment. The system checks the user's payment details against the information provided by the payment gateway. If the information matches, the payment is authorized, and the transaction is completed.Shipping Details
Another important step in the checkout process is gathering shipping details. The sequence diagram shows how the user's shipping address is validated and stored in the database. The system ensures that the shipping address meets the required criteria before storing it in the database.Order Confirmation
After payment has been authorized and shipping details have been received, the last step is to confirm the order. The sequence diagram illustrates how the user is provided with an order number and an estimated delivery date. The system generates an order number and stores it in the database. It also calculates the estimated delivery date based on the shipping details provided by the user.Conclusion
In conclusion, sequence diagrams are a powerful tool that helps developers understand the flow of events that take place in an online shopping system. By using sequence diagrams, online shopping websites can ensure that their system is reliable and secure. The diagram provides a comprehensive overview of the process and helps identify any bottlenecks or potential issues that need to be addressed. Overall, by using sequence diagrams, online shopping websites can improve the user experience and increase customer satisfaction.Once upon a time, there was an online shopping system that was designed to make our lives easier. This system had a sequence diagram that depicted the flow of events that occurred when a customer made a purchase from the online store. Let me tell you more about it:
The Sequence Diagram for Online Shopping System
- A customer logs into the online store.
 - The customer browses through the store's catalog and selects the items they want to purchase.
 - The system presents the customer with the total cost of their purchase, including taxes and shipping fees.
 - The customer enters their payment details.
 - The system processes the payment and sends a confirmation email to the customer.
 - The store's inventory is updated to reflect the items sold.
 - The items are packaged and shipped to the customer.
 - The customer receives their purchased items and confirms receipt.
 - The transaction is complete.
 
My Point of View
As an avid online shopper, I find the sequence diagram for the online shopping system to be fascinating. It shows how all the different components of the system work together seamlessly to give me a hassle-free shopping experience.
I appreciate how the system presents me with the total cost of my purchase upfront, so I don't have to worry about any surprise charges later on. The fact that the store's inventory is updated in real-time is also impressive, as it ensures that I won't accidentally purchase an item that's out of stock.
Lastly, the confirmation email and shipment tracking information give me peace of mind, as I know exactly when to expect my package. Overall, I think the sequence diagram for the online shopping system is a testament to the power of technology and how it can make our lives easier.
As we come to the end of our discussion about the sequence diagram for an online shopping system, we hope that you have gained a deeper understanding of how this type of system works. With the increasing popularity of online shopping, it is important for us to understand how these systems function and how they can be optimized for better performance.
Throughout this article, we have explored the different stages involved in an online shopping system, from browsing products to placing an order and making payment. We have also touched on some of the key components that make up this system, including the customer, the website, and the payment gateway.
Overall, the sequence diagram for an online shopping system serves as a useful tool for visualizing the flow of data and events within this complex system. By understanding how these systems work, we can identify areas for improvement and ensure that our online shopping experiences are smooth and hassle-free.
Thank you for taking the time to read this article, and we hope that you have found it informative and engaging. As always, please feel free to share your thoughts and feedback in the comments section below. We look forward to hearing from you!
Video Sequence Diagram For Online Shopping System
Visit Video
People Also Ask About Sequence Diagram For Online Shopping System:
-     
What is a sequence diagram?
A sequence diagram is a type of interaction diagram that shows the flow of messages between objects or components in a system. It depicts the interactions and relationships between the components of a system in a chronological order.
 -     
What is an online shopping system?
An online shopping system is a platform that allows customers to purchase goods and services online. It typically includes features such as product catalogs, shopping carts, and payment gateways.
 -     
How does a sequence diagram help in designing an online shopping system?
A sequence diagram helps in designing an online shopping system by illustrating the interactions and relationships between various components of the system. It provides a visual representation of how different components communicate with each other in a step-by-step manner, enabling developers to identify potential issues and optimize the system's performance.
 -     
What are the key components of a sequence diagram for an online shopping system?
The key components of a sequence diagram for an online shopping system include actors (such as customers and vendors), use cases (such as browsing products and placing orders), and system components (such as product catalogs and payment gateways).
 -     
How can a sequence diagram be used to improve the user experience of an online shopping system?
A sequence diagram can be used to improve the user experience of an online shopping system by identifying potential bottlenecks and optimizing the flow of information between different components. For example, a sequence diagram can help developers ensure that the checkout process is streamlined and intuitive, reducing the likelihood of cart abandonment and enhancing customer satisfaction.
 
